当前位置:首页>下载安装>【mathematica14.1】完整版下载安装激活教程,Wolfram Mathematica14.1中文版小白安装方法

【mathematica14.1】完整版下载安装激活教程,Wolfram Mathematica14.1中文版小白安装方法

  • 2026-05-26 00:06:37
【mathematica14.1】完整版下载安装激活教程,Wolfram Mathematica14.1中文版小白安装方法

Mathematica是Wolfram Research研发的一体化科学计算平台,自1988年问世以来,便以“覆盖全技术计算领域”的定位成为现代科技计算的标杆工具。它深度整合符号计算、数值计算、数据可视化与编程开发功能,凭借近6000个内置函数构建的庞大库,精准适配数学、物理、数据科学、机器学习等数十个学科领域。软件核心优势在于Wolfram语言的天然适配性,支持自然语言输入与预测性建议,大幅降低使用门槛;其高级可视化能力可将抽象计算结果转化为高精度动态图形,助力直观分析。同时,无缝兼容云端与多终端,实现全场景灵活部署。无论是高校教学、前沿科研还是工业研发,Mathematica都能提供从理论推导到成果输出的全流程支撑,成为连接学术思想与实践应用的核心桥梁,服务全球数百万科研人员与教育工作者。

软件名称:Mathematica
软件语言:简体中文计算分析软件
系统要求:Windows7或更高, 32/64位操作系统
硬件要求:CPU@2+GHz ,RAM@4G或更高

百度网盘链接

https://pan.baidu.com/s/1iJwxmfaLxCANiNdZ9FPlFg?pwd=8888 

夸克网盘链接

https://pan.quark.cn/s/96f6cf491586

123云盘链接

https://www.123865.com/s/j5j1jv-tGvTH

备用网盘总链接

https://www.kdocs.cn/l/crQ0aQ7xud0q?from=docs

『下载方法』将链接复制到浏览器网址栏,输入提取码,点击【下载】。

『解压密码』公众号菜单栏点击解压密码,获取软件密码后,如果遇到安装问题,我们会有专业人员免费解决安装问题,直到安装成功!

如果您觉得有用,可以推荐给自己的朋友、同学,或者给我们点个右下角的“在看”,您的支持是我们做下去的动力!

安装步骤

1. 将软件安装包下载到电脑本地,使用解压工具进行解压打开。

2. 选择安装程序【Setup.exe】,右键以管理员身份运行。

3. 选择安装语言,点击【确定】。

4. 点击【下一步】。

5. 选择安装位置(可以直接在路径上更改,注意:更改位置不要带有中文或特殊符号),然后点击【下一步】。

6. 选择组件,点击【下一步】。

7. 选择开始菜单文件夹,点击【下一步】。

8. 准备安装,点击【安装】。

9. 正在安装中,请稍等。

10. 安装成功后,将运行软件的选项取消勾选,然后点击【完成】。

11. 在电脑桌面找到软件图标,点击打开。

12. 选择【其他方式激活】。

13. 选择激活的方法:通过激活密钥和请求的密码离线激活。

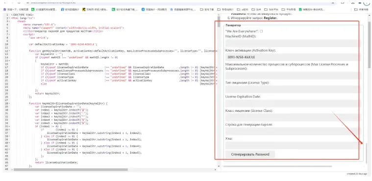
14. 复制您的【MachineID】。

15. 在浏览器上打开:https://onecompiler.com/html/42najmcke页面,然后点击右上角的【RUN】。

16. 下滑来到激活选项框页面。

17. (1)将刚才在软件页面复制的【MachineID】粘贴进来。 

(2)【License Type】输入:803000。 

(3)【散列】输入:0xD1CF。 

(4)点击【Cгенерировать Password】。 

(5)生成激活密钥和激活密码。

18. 复制激活密钥和密码到软件页面对应框内即可。

19. 激活成功,进入许可证协议页面,勾选【我接受该协议的条款】,然后点击【确定】。

20. 软件开始界面,此时就可以新建文档了。

21. 软件主界面,此时开始使用软件。

Mathematica作为一款具有划时代意义的科学计算软件,由斯蒂芬·沃尔夫勒姆领导的Wolfram Research公司研发,自1988年首次发布以来,便标志着现代科技计算时代的开启。它以“统一、连贯的方法整合科技计算全领域需求”为核心设计理念,将数值计算、符号计算、图形可视化、编程语言与文本处理等功能深度融合,构建了全球最强大的通用计算系统之一。与传统计算工具相比,Mathematica彻底打破了单一功能软件的局限,实现了从抽象数学推导到具象成果呈现的全流程闭环,不仅在科研领域重塑了问题解决模式,更在教育、工程、商业等多个领域推动了计算思维的普及,成为科技工作者、教育从业者与专业人士的必备工具。

从核心功能来看,Mathematica的优势在于其全方位的计算能力与极致的易用性,其中符号计算与数值计算的双引擎架构是其标志性特色。符号计算功能堪称行业标杆,能够精准处理复杂的代数运算、微积分求解、微分方程解析等抽象数学问题,输出结果与手写推导格式高度一致,无需用户手动化简。例如,它可快速完成多项式展开、因式分解、三角函数化简等基础运算,也能高效求解高阶微分方程、线性代数方程组的解析解,甚至支持复杂的张量运算与群论计算,为理论物理、数学研究等领域提供了强大支撑。数值计算引擎则具备超高精度与高效并行处理能力,可处理海量数据的统计分析、数值积分、优化求解等问题,误差可精准控制,同时支持自动多线程计算与GPU加速,适配大数据量与高复杂度的数值模拟场景。

图形可视化功能是Mathematica将抽象数据具象化的核心载体,支持二维、三维图形及动态交互图表的生成。用户只需简单指令,即可绘制出高精度的函数图像、数据分布图、几何模型等,且可对图形样式、颜色、视角等参数进行精细化调整。更值得一提的是,其动态可视化功能可直观呈现参数变化对结果的影响,例如在物理教学中模拟天体运动轨迹,在工程分析中展示应力分布变化,让复杂规律一目了然。此外,Mathematica内置了丰富的数学函数库,涵盖三角函数、双曲函数、特殊函数等数千种函数,同时支持自定义函数与程序编写,其专属的Wolfram语言语法简洁、表达力强,可实现从简单计算到复杂算法开发的全场景需求,专业用户还可通过二次开发拓展软件功能,适配特殊领域的定制化需求。

在技术架构与交互体验上,Mathematica采用“内核+前端”的经典架构,确保了计算效率与使用便捷性的平衡。内核对用户输入的表达式进行解析与计算,返回精准的结果表达式;前端则提供了友好的图形化界面,支持创建包含代码、公式、图像、文本、表格等多元元素的“笔记本文档”,实现了计算过程与文档记录的一体化。这种文档格式支持层次化结构化处理,可轻松转化为幻灯片用于演讲展示,也能导出为TeX、XML等多种格式,适配学术论文撰写与成果分享需求。同时,前端集成了调试器、语法高亮、自动补全等开发工具,降低了编程学习门槛,提升了开发效率。此外,现代版本的Mathematica还支持云端存储与协同编辑,多个用户可实时协作处理同一文档,突破了时空限制,进一步提升了团队协作效率。

作为通用计算系统,Mathematica的应用场景已深度渗透到国民经济与科研教育的多个关键领域。在科研领域,它是粒子物理学、宇宙学、复杂性理论等前沿学科的重要研究工具,可快速完成复杂的理论推导与数据模拟,助力科研人员突破知识边界;在工程领域,它广泛应用于结构优化、信号处理、控制系统设计等场景,通过精准的数值计算与仿真分析,降低研发风险、缩短项目周期。在教育领域,Mathematica已成为从高中到研究生院的重要教学辅助工具,覆盖数学、物理、化学等数十门课程,其直观的可视化效果与交互式体验,能够帮助学生理解抽象的理论知识,培养计算思维与创新能力。此外,在商业领域,它可用于数据分析、金融建模、市场预测等工作,为企业决策提供数据支撑,凭借强大的计算能力与灵活的应用拓展性,成为跨领域的高效计算解决方案。

回顾其发展历程,Mathematica的演进始终紧跟科技发展潮流,不断拓展计算能力的边界。早期版本以突破传统计算工具局限为目标,构建了符号与数值计算的基础框架,一经发布便获得广泛认可,《纽约时报》曾评价其“重要性不可忽视”,《商业周刊》也将其评为当年十大最重要产品。随着计算机技术的发展,Mathematica逐步融入并行计算、GPU加速等先进技术,2010年新增对CUDA和OpenCL GPU硬件的支持,大幅提升了大规模计算的效率;后续版本又集成了人工智能、大数据分析等功能,实现了设计方案的智能推荐与参数自动优化。同时,其生态体系不断完善,与Wolfram Alpha计算型知识引擎深度融合,为用户提供了更丰富的知识获取与计算资源,推动了通用计算向智能化、一体化方向发展。

对于行业从业者与学习者而言,熟练掌握Mathematica已成为提升核心竞争力的重要途径,其应用能力直接影响工作效率与科研创新成果。从行业发展来看,Mathematica的持续创新不仅推动了计算工具的迭代升级,更重塑了科技计算的思维模式,为各领域的创新发展注入了强大动力。未来,随着工业4.0、智能制造、数字经济等趋势的推进,Mathematica将进一步与物联网、数字孪生等前沿技术深度融合,不断拓展应用边界,持续强化在通用计算领域的领先地位,为科技进步与社会发展提供更强大的计算支撑。

最新文章

随机文章

基本 文件 流程 错误 SQL 调试
  1. 请求信息 : 2026-05-27 10:01:32 HTTP/2.0 GET : https://yeyulingfeng.com/a/460264.html
  2. 运行时间 : 0.082298s [ 吞吐率:12.15req/s ] 内存消耗:4,238.74kb 文件加载:140
  3. 缓存信息 : 0 reads,0 writes
  4. 会话信息 : SESSION_ID=0f7c9238c5658b6ac4821d39236b34d2
  1. /yingpanguazai/ssd/ssd1/www/yeyulingfeng.com/public/index.php ( 0.79 KB )
  2. /yingpanguazai/ssd/ssd1/www/yeyulingfeng.com/vendor/autoload.php ( 0.17 KB )
  3. /yingpanguazai/ssd/ssd1/www/yeyulingfeng.com/vendor/composer/autoload_real.php ( 2.49 KB )
  4. /yingpanguazai/ssd/ssd1/www/yeyulingfeng.com/vendor/composer/platform_check.php ( 0.90 KB )
  5. /yingpanguazai/ssd/ssd1/www/yeyulingfeng.com/vendor/composer/ClassLoader.php ( 14.03 KB )
  6. /yingpanguazai/ssd/ssd1/www/yeyulingfeng.com/vendor/composer/autoload_static.php ( 4.90 KB )
  7. /yingpanguazai/ssd/ssd1/www/yeyulingfeng.com/vendor/topthink/think-helper/src/helper.php ( 8.34 KB )
  8. /yingpanguazai/ssd/ssd1/www/yeyulingfeng.com/vendor/topthink/think-validate/src/helper.php ( 2.19 KB )
  9. /yingpanguazai/ssd/ssd1/www/yeyulingfeng.com/vendor/topthink/think-orm/src/helper.php ( 1.47 KB )
  10. /yingpanguazai/ssd/ssd1/www/yeyulingfeng.com/vendor/topthink/think-orm/stubs/load_stubs.php ( 0.16 KB )
  11. /yingpanguazai/ssd/ssd1/www/yeyulingfeng.com/vendor/topthink/framework/src/think/Exception.php ( 1.69 KB )
  12. /yingpanguazai/ssd/ssd1/www/yeyulingfeng.com/vendor/topthink/think-container/src/Facade.php ( 2.71 KB )
  13. /yingpanguazai/ssd/ssd1/www/yeyulingfeng.com/vendor/symfony/deprecation-contracts/function.php ( 0.99 KB )
  14. /yingpanguazai/ssd/ssd1/www/yeyulingfeng.com/vendor/symfony/polyfill-mbstring/bootstrap.php ( 8.26 KB )
  15. /yingpanguazai/ssd/ssd1/www/yeyulingfeng.com/vendor/symfony/polyfill-mbstring/bootstrap80.php ( 9.78 KB )
  16. /yingpanguazai/ssd/ssd1/www/yeyulingfeng.com/vendor/symfony/var-dumper/Resources/functions/dump.php ( 1.49 KB )
  17. /yingpanguazai/ssd/ssd1/www/yeyulingfeng.com/vendor/topthink/think-dumper/src/helper.php ( 0.18 KB )
  18. /yingpanguazai/ssd/ssd1/www/yeyulingfeng.com/vendor/symfony/var-dumper/VarDumper.php ( 4.30 KB )
  19. /yingpanguazai/ssd/ssd1/www/yeyulingfeng.com/vendor/topthink/framework/src/think/App.php ( 15.30 KB )
  20. /yingpanguazai/ssd/ssd1/www/yeyulingfeng.com/vendor/topthink/think-container/src/Container.php ( 15.76 KB )
  21. /yingpanguazai/ssd/ssd1/www/yeyulingfeng.com/vendor/psr/container/src/ContainerInterface.php ( 1.02 KB )
  22. /yingpanguazai/ssd/ssd1/www/yeyulingfeng.com/app/provider.php ( 0.19 KB )
  23. /yingpanguazai/ssd/ssd1/www/yeyulingfeng.com/vendor/topthink/framework/src/think/Http.php ( 6.04 KB )
  24. /yingpanguazai/ssd/ssd1/www/yeyulingfeng.com/vendor/topthink/think-helper/src/helper/Str.php ( 7.29 KB )
  25. /yingpanguazai/ssd/ssd1/www/yeyulingfeng.com/vendor/topthink/framework/src/think/Env.php ( 4.68 KB )
  26. /yingpanguazai/ssd/ssd1/www/yeyulingfeng.com/app/common.php ( 0.03 KB )
  27. /yingpanguazai/ssd/ssd1/www/yeyulingfeng.com/vendor/topthink/framework/src/helper.php ( 18.78 KB )
  28. /yingpanguazai/ssd/ssd1/www/yeyulingfeng.com/vendor/topthink/framework/src/think/Config.php ( 5.54 KB )
  29. /yingpanguazai/ssd/ssd1/www/yeyulingfeng.com/config/app.php ( 0.95 KB )
  30. /yingpanguazai/ssd/ssd1/www/yeyulingfeng.com/config/cache.php ( 0.78 KB )
  31. /yingpanguazai/ssd/ssd1/www/yeyulingfeng.com/config/console.php ( 0.23 KB )
  32. /yingpanguazai/ssd/ssd1/www/yeyulingfeng.com/config/cookie.php ( 0.56 KB )
  33. /yingpanguazai/ssd/ssd1/www/yeyulingfeng.com/config/database.php ( 2.50 KB )
  34. /yingpanguazai/ssd/ssd1/www/yeyulingfeng.com/vendor/topthink/framework/src/think/facade/Env.php ( 1.67 KB )
  35. /yingpanguazai/ssd/ssd1/www/yeyulingfeng.com/config/filesystem.php ( 0.61 KB )
  36. /yingpanguazai/ssd/ssd1/www/yeyulingfeng.com/config/lang.php ( 0.91 KB )
  37. /yingpanguazai/ssd/ssd1/www/yeyulingfeng.com/config/log.php ( 1.35 KB )
  38. /yingpanguazai/ssd/ssd1/www/yeyulingfeng.com/config/middleware.php ( 0.19 KB )
  39. /yingpanguazai/ssd/ssd1/www/yeyulingfeng.com/config/route.php ( 1.89 KB )
  40. /yingpanguazai/ssd/ssd1/www/yeyulingfeng.com/config/session.php ( 0.57 KB )
  41. /yingpanguazai/ssd/ssd1/www/yeyulingfeng.com/config/trace.php ( 0.34 KB )
  42. /yingpanguazai/ssd/ssd1/www/yeyulingfeng.com/config/view.php ( 0.82 KB )
  43. /yingpanguazai/ssd/ssd1/www/yeyulingfeng.com/app/event.php ( 0.25 KB )
  44. /yingpanguazai/ssd/ssd1/www/yeyulingfeng.com/vendor/topthink/framework/src/think/Event.php ( 7.67 KB )
  45. /yingpanguazai/ssd/ssd1/www/yeyulingfeng.com/app/service.php ( 0.13 KB )
  46. /yingpanguazai/ssd/ssd1/www/yeyulingfeng.com/app/AppService.php ( 0.26 KB )
  47. /yingpanguazai/ssd/ssd1/www/yeyulingfeng.com/vendor/topthink/framework/src/think/Service.php ( 1.64 KB )
  48. /yingpanguazai/ssd/ssd1/www/yeyulingfeng.com/vendor/topthink/framework/src/think/Lang.php ( 7.35 KB )
  49. /yingpanguazai/ssd/ssd1/www/yeyulingfeng.com/vendor/topthink/framework/src/lang/zh-cn.php ( 13.70 KB )
  50. /yingpanguazai/ssd/ssd1/www/yeyulingfeng.com/vendor/topthink/framework/src/think/initializer/Error.php ( 3.31 KB )
  51. /yingpanguazai/ssd/ssd1/www/yeyulingfeng.com/vendor/topthink/framework/src/think/initializer/RegisterService.php ( 1.33 KB )
  52. /yingpanguazai/ssd/ssd1/www/yeyulingfeng.com/vendor/services.php ( 0.14 KB )
  53. /yingpanguazai/ssd/ssd1/www/yeyulingfeng.com/vendor/topthink/framework/src/think/service/PaginatorService.php ( 1.52 KB )
  54. /yingpanguazai/ssd/ssd1/www/yeyulingfeng.com/vendor/topthink/framework/src/think/service/ValidateService.php ( 0.99 KB )
  55. /yingpanguazai/ssd/ssd1/www/yeyulingfeng.com/vendor/topthink/framework/src/think/service/ModelService.php ( 2.04 KB )
  56. /yingpanguazai/ssd/ssd1/www/yeyulingfeng.com/vendor/topthink/think-trace/src/Service.php ( 0.77 KB )
  57. /yingpanguazai/ssd/ssd1/www/yeyulingfeng.com/vendor/topthink/framework/src/think/Middleware.php ( 6.72 KB )
  58. /yingpanguazai/ssd/ssd1/www/yeyulingfeng.com/vendor/topthink/framework/src/think/initializer/BootService.php ( 0.77 KB )
  59. /yingpanguazai/ssd/ssd1/www/yeyulingfeng.com/vendor/topthink/think-orm/src/Paginator.php ( 11.86 KB )
  60. /yingpanguazai/ssd/ssd1/www/yeyulingfeng.com/vendor/topthink/think-validate/src/Validate.php ( 63.20 KB )
  61. /yingpanguazai/ssd/ssd1/www/yeyulingfeng.com/vendor/topthink/think-orm/src/Model.php ( 23.55 KB )
  62. /yingpanguazai/ssd/ssd1/www/yeyulingfeng.com/vendor/topthink/think-orm/src/model/concern/Attribute.php ( 21.05 KB )
  63. /yingpanguazai/ssd/ssd1/www/yeyulingfeng.com/vendor/topthink/think-orm/src/model/concern/AutoWriteData.php ( 4.21 KB )
  64. /yingpanguazai/ssd/ssd1/www/yeyulingfeng.com/vendor/topthink/think-orm/src/model/concern/Conversion.php ( 6.44 KB )
  65. /yingpanguazai/ssd/ssd1/www/yeyulingfeng.com/vendor/topthink/think-orm/src/model/concern/DbConnect.php ( 5.16 KB )
  66. /yingpanguazai/ssd/ssd1/www/yeyulingfeng.com/vendor/topthink/think-orm/src/model/concern/ModelEvent.php ( 2.33 KB )
  67. /yingpanguazai/ssd/ssd1/www/yeyulingfeng.com/vendor/topthink/think-orm/src/model/concern/RelationShip.php ( 28.29 KB )
  68. /yingpanguazai/ssd/ssd1/www/yeyulingfeng.com/vendor/topthink/think-helper/src/contract/Arrayable.php ( 0.09 KB )
  69. /yingpanguazai/ssd/ssd1/www/yeyulingfeng.com/vendor/topthink/think-helper/src/contract/Jsonable.php ( 0.13 KB )
  70. /yingpanguazai/ssd/ssd1/www/yeyulingfeng.com/vendor/topthink/think-orm/src/model/contract/Modelable.php ( 0.09 KB )
  71. /yingpanguazai/ssd/ssd1/www/yeyulingfeng.com/vendor/topthink/framework/src/think/Db.php ( 2.88 KB )
  72. /yingpanguazai/ssd/ssd1/www/yeyulingfeng.com/vendor/topthink/think-orm/src/DbManager.php ( 8.52 KB )
  73. /yingpanguazai/ssd/ssd1/www/yeyulingfeng.com/vendor/topthink/framework/src/think/Log.php ( 6.28 KB )
  74. /yingpanguazai/ssd/ssd1/www/yeyulingfeng.com/vendor/topthink/framework/src/think/Manager.php ( 3.92 KB )
  75. /yingpanguazai/ssd/ssd1/www/yeyulingfeng.com/vendor/psr/log/src/LoggerTrait.php ( 2.69 KB )
  76. /yingpanguazai/ssd/ssd1/www/yeyulingfeng.com/vendor/psr/log/src/LoggerInterface.php ( 2.71 KB )
  77. /yingpanguazai/ssd/ssd1/www/yeyulingfeng.com/vendor/topthink/framework/src/think/Cache.php ( 4.92 KB )
  78. /yingpanguazai/ssd/ssd1/www/yeyulingfeng.com/vendor/psr/simple-cache/src/CacheInterface.php ( 4.71 KB )
  79. /yingpanguazai/ssd/ssd1/www/yeyulingfeng.com/vendor/topthink/think-helper/src/helper/Arr.php ( 16.63 KB )
  80. /yingpanguazai/ssd/ssd1/www/yeyulingfeng.com/vendor/topthink/framework/src/think/cache/driver/File.php ( 7.84 KB )
  81. /yingpanguazai/ssd/ssd1/www/yeyulingfeng.com/vendor/topthink/framework/src/think/cache/Driver.php ( 9.03 KB )
  82. /yingpanguazai/ssd/ssd1/www/yeyulingfeng.com/vendor/topthink/framework/src/think/contract/CacheHandlerInterface.php ( 1.99 KB )
  83. /yingpanguazai/ssd/ssd1/www/yeyulingfeng.com/app/Request.php ( 0.09 KB )
  84. /yingpanguazai/ssd/ssd1/www/yeyulingfeng.com/vendor/topthink/framework/src/think/Request.php ( 55.78 KB )
  85. /yingpanguazai/ssd/ssd1/www/yeyulingfeng.com/app/middleware.php ( 0.25 KB )
  86. /yingpanguazai/ssd/ssd1/www/yeyulingfeng.com/vendor/topthink/framework/src/think/Pipeline.php ( 2.61 KB )
  87. /yingpanguazai/ssd/ssd1/www/yeyulingfeng.com/vendor/topthink/think-trace/src/TraceDebug.php ( 3.40 KB )
  88. /yingpanguazai/ssd/ssd1/www/yeyulingfeng.com/vendor/topthink/framework/src/think/middleware/SessionInit.php ( 1.94 KB )
  89. /yingpanguazai/ssd/ssd1/www/yeyulingfeng.com/vendor/topthink/framework/src/think/Session.php ( 1.80 KB )
  90. /yingpanguazai/ssd/ssd1/www/yeyulingfeng.com/vendor/topthink/framework/src/think/session/driver/File.php ( 6.27 KB )
  91. /yingpanguazai/ssd/ssd1/www/yeyulingfeng.com/vendor/topthink/framework/src/think/contract/SessionHandlerInterface.php ( 0.87 KB )
  92. /yingpanguazai/ssd/ssd1/www/yeyulingfeng.com/vendor/topthink/framework/src/think/session/Store.php ( 7.12 KB )
  93. /yingpanguazai/ssd/ssd1/www/yeyulingfeng.com/vendor/topthink/framework/src/think/Route.php ( 23.73 KB )
  94. /yingpanguazai/ssd/ssd1/www/yeyulingfeng.com/vendor/topthink/framework/src/think/route/RuleName.php ( 5.75 KB )
  95. /yingpanguazai/ssd/ssd1/www/yeyulingfeng.com/vendor/topthink/framework/src/think/route/Domain.php ( 2.53 KB )
  96. /yingpanguazai/ssd/ssd1/www/yeyulingfeng.com/vendor/topthink/framework/src/think/route/RuleGroup.php ( 22.43 KB )
  97. /yingpanguazai/ssd/ssd1/www/yeyulingfeng.com/vendor/topthink/framework/src/think/route/Rule.php ( 26.95 KB )
  98. /yingpanguazai/ssd/ssd1/www/yeyulingfeng.com/vendor/topthink/framework/src/think/route/RuleItem.php ( 9.78 KB )
  99. /yingpanguazai/ssd/ssd1/www/yeyulingfeng.com/route/app.php ( 1.72 KB )
  100. /yingpanguazai/ssd/ssd1/www/yeyulingfeng.com/vendor/topthink/framework/src/think/facade/Route.php ( 4.70 KB )
  101. /yingpanguazai/ssd/ssd1/www/yeyulingfeng.com/vendor/topthink/framework/src/think/route/dispatch/Controller.php ( 4.74 KB )
  102. /yingpanguazai/ssd/ssd1/www/yeyulingfeng.com/vendor/topthink/framework/src/think/route/Dispatch.php ( 10.44 KB )
  103. /yingpanguazai/ssd/ssd1/www/yeyulingfeng.com/app/controller/Index.php ( 4.81 KB )
  104. /yingpanguazai/ssd/ssd1/www/yeyulingfeng.com/app/BaseController.php ( 2.05 KB )
  105. /yingpanguazai/ssd/ssd1/www/yeyulingfeng.com/vendor/topthink/think-orm/src/facade/Db.php ( 0.93 KB )
  106. /yingpanguazai/ssd/ssd1/www/yeyulingfeng.com/vendor/topthink/think-orm/src/db/connector/Mysql.php ( 5.44 KB )
  107. /yingpanguazai/ssd/ssd1/www/yeyulingfeng.com/vendor/topthink/think-orm/src/db/PDOConnection.php ( 52.47 KB )
  108. /yingpanguazai/ssd/ssd1/www/yeyulingfeng.com/vendor/topthink/think-orm/src/db/Connection.php ( 8.39 KB )
  109. /yingpanguazai/ssd/ssd1/www/yeyulingfeng.com/vendor/topthink/think-orm/src/db/ConnectionInterface.php ( 4.57 KB )
  110. /yingpanguazai/ssd/ssd1/www/yeyulingfeng.com/vendor/topthink/think-orm/src/db/builder/Mysql.php ( 16.58 KB )
  111. /yingpanguazai/ssd/ssd1/www/yeyulingfeng.com/vendor/topthink/think-orm/src/db/Builder.php ( 24.06 KB )
  112. /yingpanguazai/ssd/ssd1/www/yeyulingfeng.com/vendor/topthink/think-orm/src/db/BaseBuilder.php ( 27.50 KB )
  113. /yingpanguazai/ssd/ssd1/www/yeyulingfeng.com/vendor/topthink/think-orm/src/db/Query.php ( 15.71 KB )
  114. /yingpanguazai/ssd/ssd1/www/yeyulingfeng.com/vendor/topthink/think-orm/src/db/BaseQuery.php ( 45.13 KB )
  115. /yingpanguazai/ssd/ssd1/www/yeyulingfeng.com/vendor/topthink/think-orm/src/db/concern/TimeFieldQuery.php ( 7.43 KB )
  116. /yingpanguazai/ssd/ssd1/www/yeyulingfeng.com/vendor/topthink/think-orm/src/db/concern/AggregateQuery.php ( 3.26 KB )
  117. /yingpanguazai/ssd/ssd1/www/yeyulingfeng.com/vendor/topthink/think-orm/src/db/concern/ModelRelationQuery.php ( 20.07 KB )
  118. /yingpanguazai/ssd/ssd1/www/yeyulingfeng.com/vendor/topthink/think-orm/src/db/concern/ParamsBind.php ( 3.66 KB )
  119. /yingpanguazai/ssd/ssd1/www/yeyulingfeng.com/vendor/topthink/think-orm/src/db/concern/ResultOperation.php ( 7.01 KB )
  120. /yingpanguazai/ssd/ssd1/www/yeyulingfeng.com/vendor/topthink/think-orm/src/db/concern/WhereQuery.php ( 19.37 KB )
  121. /yingpanguazai/ssd/ssd1/www/yeyulingfeng.com/vendor/topthink/think-orm/src/db/concern/JoinAndViewQuery.php ( 7.11 KB )
  122. /yingpanguazai/ssd/ssd1/www/yeyulingfeng.com/vendor/topthink/think-orm/src/db/concern/TableFieldInfo.php ( 2.63 KB )
  123. /yingpanguazai/ssd/ssd1/www/yeyulingfeng.com/vendor/topthink/think-orm/src/db/concern/Transaction.php ( 2.77 KB )
  124. /yingpanguazai/ssd/ssd1/www/yeyulingfeng.com/vendor/topthink/framework/src/think/log/driver/File.php ( 5.96 KB )
  125. /yingpanguazai/ssd/ssd1/www/yeyulingfeng.com/vendor/topthink/framework/src/think/contract/LogHandlerInterface.php ( 0.86 KB )
  126. /yingpanguazai/ssd/ssd1/www/yeyulingfeng.com/vendor/topthink/framework/src/think/log/Channel.php ( 3.89 KB )
  127. /yingpanguazai/ssd/ssd1/www/yeyulingfeng.com/vendor/topthink/framework/src/think/event/LogRecord.php ( 1.02 KB )
  128. /yingpanguazai/ssd/ssd1/www/yeyulingfeng.com/vendor/topthink/think-helper/src/Collection.php ( 16.47 KB )
  129. /yingpanguazai/ssd/ssd1/www/yeyulingfeng.com/vendor/topthink/framework/src/think/facade/View.php ( 1.70 KB )
  130. /yingpanguazai/ssd/ssd1/www/yeyulingfeng.com/vendor/topthink/framework/src/think/View.php ( 4.39 KB )
  131. /yingpanguazai/ssd/ssd1/www/yeyulingfeng.com/vendor/topthink/framework/src/think/Response.php ( 8.81 KB )
  132. /yingpanguazai/ssd/ssd1/www/yeyulingfeng.com/vendor/topthink/framework/src/think/response/View.php ( 3.29 KB )
  133. /yingpanguazai/ssd/ssd1/www/yeyulingfeng.com/vendor/topthink/framework/src/think/Cookie.php ( 6.06 KB )
  134. /yingpanguazai/ssd/ssd1/www/yeyulingfeng.com/vendor/topthink/think-view/src/Think.php ( 8.38 KB )
  135. /yingpanguazai/ssd/ssd1/www/yeyulingfeng.com/vendor/topthink/framework/src/think/contract/TemplateHandlerInterface.php ( 1.60 KB )
  136. /yingpanguazai/ssd/ssd1/www/yeyulingfeng.com/vendor/topthink/think-template/src/Template.php ( 46.61 KB )
  137. /yingpanguazai/ssd/ssd1/www/yeyulingfeng.com/vendor/topthink/think-template/src/template/driver/File.php ( 2.41 KB )
  138. /yingpanguazai/ssd/ssd1/www/yeyulingfeng.com/vendor/topthink/think-template/src/template/contract/DriverInterface.php ( 0.86 KB )
  139. /yingpanguazai/ssd/ssd1/www/yeyulingfeng.com/runtime/temp/8ef20ebb20ac8b82ec5232b0bcb62051.php ( 11.99 KB )
  140. /yingpanguazai/ssd/ssd1/www/yeyulingfeng.com/vendor/topthink/think-trace/src/Html.php ( 4.42 KB )
  1. CONNECT:[ UseTime:0.000585s ] mysql:host=127.0.0.1;port=3306;dbname=no_yeyulingfeng;charset=utf8mb4
  2. SHOW FULL COLUMNS FROM `fenlei` [ RunTime:0.000499s ]
  3. SELECT * FROM `fenlei` WHERE `fid` = 0 [ RunTime:0.000313s ]
  4. SELECT * FROM `fenlei` WHERE `fid` = 63 [ RunTime:0.000288s ]
  5. SHOW FULL COLUMNS FROM `set` [ RunTime:0.000480s ]
  6. SELECT * FROM `set` [ RunTime:0.000204s ]
  7. SHOW FULL COLUMNS FROM `article` [ RunTime:0.000508s ]
  8. SELECT * FROM `article` WHERE `id` = 460264 LIMIT 1 [ RunTime:0.000418s ]
  9. UPDATE `article` SET `lasttime` = 1779847292 WHERE `id` = 460264 [ RunTime:0.006702s ]
  10. SELECT * FROM `fenlei` WHERE `id` = 65 LIMIT 1 [ RunTime:0.000299s ]
  11. SELECT * FROM `article` WHERE `id` < 460264 ORDER BY `id` DESC LIMIT 1 [ RunTime:0.000422s ]
  12. SELECT * FROM `article` WHERE `id` > 460264 ORDER BY `id` ASC LIMIT 1 [ RunTime:0.000469s ]
  13. SELECT * FROM `article` WHERE `id` < 460264 ORDER BY `id` DESC LIMIT 10 [ RunTime:0.001353s ]
  14. SELECT * FROM `article` WHERE `id` < 460264 ORDER BY `id` DESC LIMIT 10,10 [ RunTime:0.001590s ]
  15. SELECT * FROM `article` WHERE `id` < 460264 ORDER BY `id` DESC LIMIT 20,10 [ RunTime:0.001055s ]
0.083789s